Overview
In this chapter, we will learn how to set up and use the AIPlayer in detail.
AIPlayer’s callbacks will be implemented to monitor and respond to the AIPlayer's behaviors.
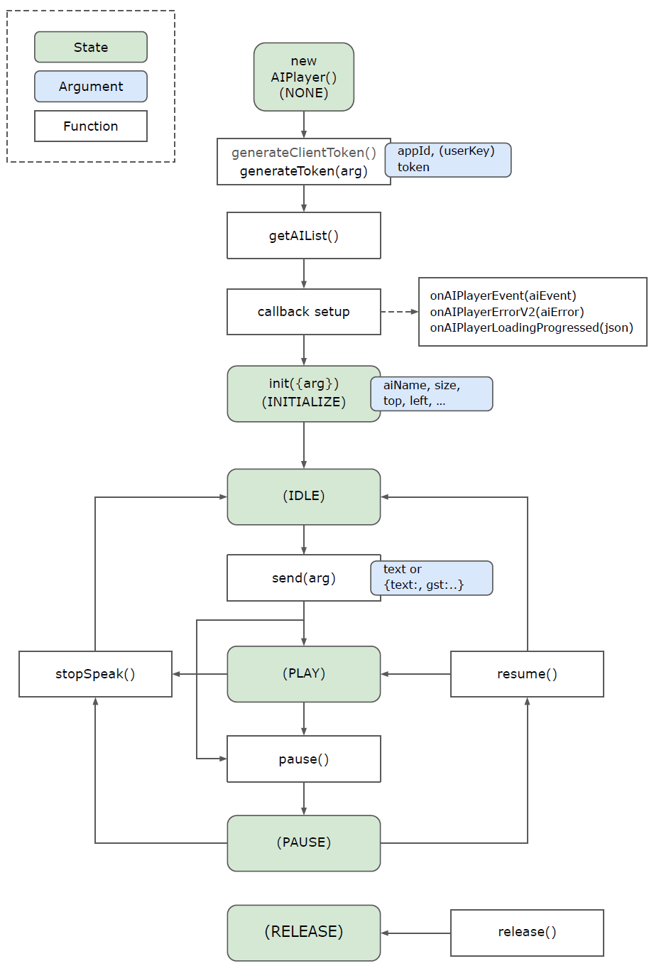
Lifecycle

In this chapter, we will learn how to set up and use the AIPlayer in detail.
AIPlayer’s callbacks will be implemented to monitor and respond to the AIPlayer's behaviors.
